Mon Homelab - Cluster Raspberry Pi
Mon projet de homelab avec des raspberry pi à débuté en 2020, depuis 5 ans il a connu deux évolutions majeurs. Mais le schéma hardware et réseaux reste sensiblement le même.
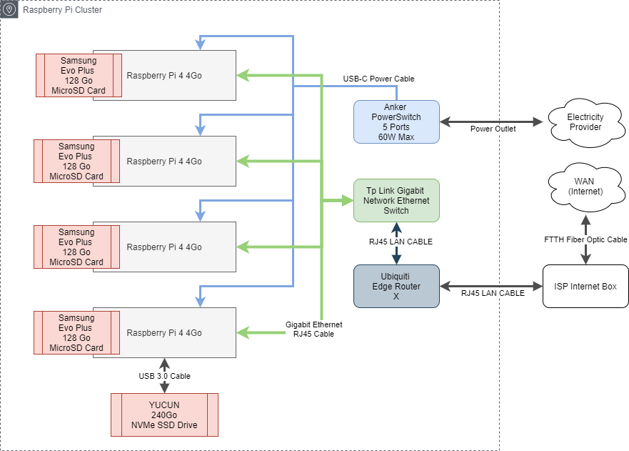
Raspberry PI4 4Go Cluster for a DevOps Global Project
Hardware :
- 4x raspberry pi 8Go 4*87.35€ = 349.40€
- PowerPort USB Anker 29.99€
- 4x USB C Power Cables 9.99€
- TP Link Switch 5 Gigabit Ethernet 15.95€
- GeeekPi Case 19.99€
- 5x Cat6 RJ46 Rankie Ethernet Cables 9.99€
- 4x Samsung Evo Plus 128Go MicroSD Card 4*23.48€ = 93.92€
Total : 529.23€
Extra hardware :
- Ubiquiti Edge Router X 57.91€
- Alxum NVMe M.2 Drive Case 42.99€
- YUCUN NVMe 240Go SSD Drive 39.99€
- Samsung SSD Interne 860 EVO 2.5" (250 Go) 3*44.97€ = 134.91€
- iitrust Adaptateur USB 3.0 vers SATA III 26.67€
Total : 302.47€
Big Total : 831.70€
Infrastructure :

Network :

V1 : 2020-2022

V2 2022-2025
- Passage des raspberry pi de 4Go de RAM à 8Go de RAM
- Ajout de disques Nvme, et de SSD
- Refroidissement avec ventilateurs.
- Boitier pour protéger

V3 (Actuelle) Juin 2025 - :
- Passage sur un boitier format "mini-rack" Digitus,
- Multiprise intégré et tirroirs pour séparer les éléments
- Ajout d'un onduleur avec une batterie plomb 12v de 7Ah pour la tolérance à la coupure électrique, branchement du cluster et de la box dessus.
- Ajout d'une alimentation pour redondance : 2 Noeud par alimentations
- Passage au Raspberry Pi 5 16 Go de RAM
- Ajout de NVME Crucial 1To pour chaque noeuds + SSD Samsung de 256 Go + MicroSD Scandisk de 128 Go pour le boot et l'OS.

Avec la dernière configuration, on obtient un véritable mini cluster fonctionnel et tolérant à la panne.
De plus, pour le stockage persistant des données, je suis passé sur Longhorn qui permet de créer de la redondance à chaud des volumes, et du backup automatique et périodique journalier sur les serveurs OVH.